Mithril Signer
Chào mừng bạn đến với hướng dẫn Mithril Signer Node!
TIP
Để biết thêm thông tin về Giao thức Mithril , vui lòng tham khảo trang Giao thức chuyên sâu.
Để biết thêm thông tin về Mithril Signer, vui lòng tham khảo trang Tài liệu Dev.
Mithril Signer là một node đại diện cho một phần trong tổng số cổ phần của Mạng Cardano, cho phép nó tham gia vào việc tạo ra nhiều chữ ký Mithril (đối với phần chia sẻ tổng số cổ phần của nó). Quy tắc rất đơn giản, càng nhiều cổ phần, đóng góp càng nhiều vào việc tạo ra nhiều chữ ký.
Để tạo ra Chữ ký Cá nhân, Mithril Signer cũng phải biết về tất cả Mithril Signer khác có thể đóng góp.
Để giao thức được bảo mật, Mithril Signer cũng phải tự phụ trách tính toán các thông điệp (hoặc thông báo) đã được ký. Để làm như vậy, họ chủ yếu dựa vào cơ chế Đồng thuận của Mạng Cardano đảm bảo rằng tất cả các node của mạng sẽ lưu trữ cùng một dữ liệu cục bộ (sau một độ trễ nhất định).
Nếu một số node không được đồng bộ hóa hoàn toàn hoặc nếu chúng có hành vi đối nghịch, chúng sẽ đơn giản là không thể đóng góp:
Có thể vì họ không ký cùng một thông báo (do họ không sử dụng cùng dữ liệu với những dữ liệu được phần còn lại của mạng đồng ý)
Hoặc họ không được quyền ký (vì họ không phải là chủ sở hữu thực sự của cổ phần mà họ đã từng ký)
Trong phiên bản đầu tiên của nó, Mithril Signer làm việc với những Mithril Signer khác thông qua một Mithril Aggregator, hoạt động như một người hỗ trợ và tránh người ký trực tiếp tham gia giao tiếp với người ký.
Về lâu dài, bất kỳ người ký nào cũng sẽ có khả năng trở thành Mithril Aggregator để đạt được mức độ phân quyền cao hơn trong Mạng Mithril.
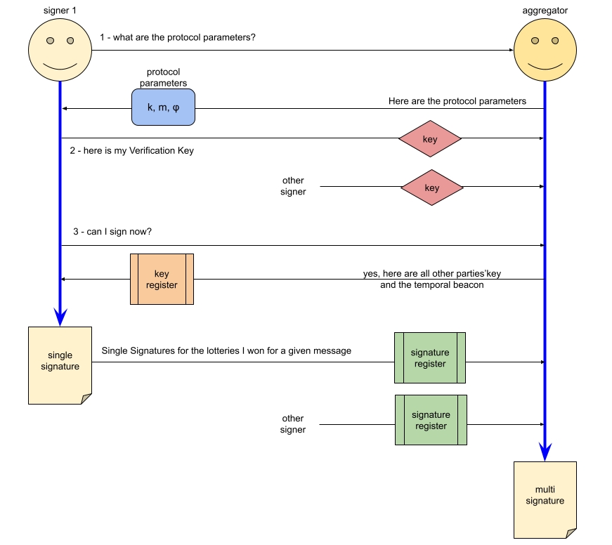
Mithril Signer kết nối với Mithril Aggregator:
Để biết khi nào nên ký một ảnh chụp nhanh mới (bằng cách sử dụng Beacon được quảng cáo của Chứng chỉ đang chờ xử lý - Pending Certificate).
Để truy xuất các Tham số Giao thức hiện đang được sử dụng.
Để đăng ký Khóa xác minh (khóa công khai).
Để nhận Khóa xác minh của tất cả những người ký đã khai báo khác có sẵn cho nội dung tiếp theo để ký.
Để gửi các Chữ ký Đơn của các tin nhắn được tính toán cục bộ (hy vọng sẽ được trình tổng hợp kết hợp thành Nhiều chữ ký).
Quá trình này được tóm tắt trong sơ đồ sau:

Trong phiên bản đầu tiên, Mithril Signer bao gồm một thành phần chính:
Thời gian chạy được cung cấp bởi state machine:
Thời gian chạy là đồng bộ và được lên lịch để thực thi theo các khoảng thời gian đều đặn.
Có thể có ba trạng thái: CHƯA ĐƯỢC ĐĂNG KÝ , ĐÃ ĐĂNG KÝ và ĐÃ ĐĂNG KÝ.
Thời gian chạy xử lý các chuyển đổi trạng thái.
Thời gian chạy được tóm tắt trong sơ đồ dưới đây:

Last updated